Hallo Guten Tag,
ich habe zwei Access Datenbanken mit Kundenadressen, diese Datenbanken möchte ich gerne in unser Cobra Adressplus importieren. Das funktioniert auch soweit recht gut, allerdings kann Cobra immer nur Daten aus einer Tabelle der Datenbank importieren, ich benötige aber zumindesten Daten aus zwei Tabellen (Kundenadresse und Ansprechpartner).
Gibt es eine Möglichkeit diese zwei Tabellen zu einer zu verbinden?
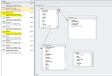
Ich habe mal einen Screenshot beigefügt aus dem hervorgeht wie die Tabellen verknüpft sind.
Vielen Dank schon vorab.
Christian Schröder
ich habe zwei Access Datenbanken mit Kundenadressen, diese Datenbanken möchte ich gerne in unser Cobra Adressplus importieren. Das funktioniert auch soweit recht gut, allerdings kann Cobra immer nur Daten aus einer Tabelle der Datenbank importieren, ich benötige aber zumindesten Daten aus zwei Tabellen (Kundenadresse und Ansprechpartner).
Gibt es eine Möglichkeit diese zwei Tabellen zu einer zu verbinden?
Ich habe mal einen Screenshot beigefügt aus dem hervorgeht wie die Tabellen verknüpft sind.
Vielen Dank schon vorab.
Christian Schröder
Soweit ich das in Erinnerung habe stehen bei Cobra Unternehmen mehrfach in der Tabelle wenn es mehrere Ansprechpartner gibt, also nicht wirklich relational. Ob das immernoch so ist, weiss ich allerdings nicht.