norbert_pdm
Aktiver Benutzer
- Beiträge
- 25
Hallo, hallo alle,
ich steh gerade ziemlich auf'm Schlauch...
Ich habe den Teil einer Datenbank, den ich mit einem komplexerem Script abfragen will.
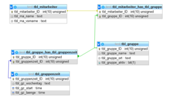
Der Teil der Datenbank, der relevant ist, sieht so aus:

Erstellt wird er mit:
Wenn ich jetzt folgende Abfrage starte;
Erhalte ich eine 'vernünftige' Ausgabe....
ZB so was:

Wenn ich jetzt aber versuche, die Mitarbeiter der Gruppen entsprechend mit einzubinden:
erhalte ich eine 'sinnlose' Ausgabe, in der sich die Mitarbeiter wiederholen...

Ich hatte erwartet, dass die Mitarbeiter pro Gruppe nur einmal auftauchen, aber das geschieht offensichtlich eben nicht...
Auch ein
brachte nichts.
Woran kann das liegen?
Ich danke euch schon mal für eure Hilfe und das Hineindenken!
Norbert

ich steh gerade ziemlich auf'm Schlauch...
Ich habe den Teil einer Datenbank, den ich mit einem komplexerem Script abfragen will.
Der Teil der Datenbank, der relevant ist, sieht so aus:

Erstellt wird er mit:
Code:
CREATE TABLE tbl_gruppenzeit (
tbl_gruppenzeit_ID INTEGER UNSIGNED NOT NULL AUTO_INCREMENT,
tbl_gz_wochentag TEXT NOT NULL ,
tbl_gz_start TIME NULL ,
tbl_gz_laenge TIME NOT NULL ,
PRIMARY KEY(tbl_gruppenzeit_ID))
ENGINE=InnoDB DEFAULT CHARSET=utf8 COLLATE=utf8_general_ci;
CREATE TABLE tbl_gruppe (
tbl_gruppe_ID INTEGER UNSIGNED NOT NULL AUTO_INCREMENT,
tbl_gruppe_name TEXT NULL ,
tbl_gruppe_ort TEXT NULL ,
tbl_gruppe_aktiv BIT(1) NULL ,
PRIMARY KEY(tbl_gruppe_ID))
ENGINE=InnoDB DEFAULT CHARSET=utf8 COLLATE=utf8_general_ci;
CREATE TABLE tbl_mitarbeiter (
tbl_mitarbeiter_ID INTEGER UNSIGNED NOT NULL AUTO_INCREMENT,
tbl_ma_name TEXT NULL ,
tbl_ma_vorname TEXT NULL ,
PRIMARY KEY(tbl_mitarbeiter_ID))
ENGINE=InnoDB DEFAULT CHARSET=utf8 COLLATE=utf8_general_ci;
CREATE TABLE tbl_gruppe_has_tbl_gruppenzeit (
tbl_gruppe_ID INTEGER UNSIGNED NOT NULL ,
tbl_gruppenzeit_ID INTEGER UNSIGNED NOT NULL ,
PRIMARY KEY(tbl_gruppe_ID, tbl_gruppenzeit_ID) ,
INDEX tbl_gruppe_has_tbl_gruppenzeit_FKIndex1(tbl_gruppe_ID) ,
INDEX tbl_gruppe_has_tbl_gruppenzeit_FKIndex2(tbl_gruppenzeit_ID),
FOREIGN KEY(tbl_gruppe_ID)
REFERENCES tbl_gruppe(tbl_gruppe_ID)
ON DELETE NO ACTION
ON UPDATE NO ACTION,
FOREIGN KEY(tbl_gruppenzeit_ID)
REFERENCES tbl_gruppenzeit(tbl_gruppenzeit_ID)
ON DELETE NO ACTION
ON UPDATE NO ACTION)
ENGINE=InnoDB DEFAULT CHARSET=utf8 COLLATE=utf8_general_ci;
CREATE INDEX IFK_Rel_16 ON tbl_gruppe_has_tbl_gruppenzeit (tbl_gruppe_ID);
CREATE INDEX IFK_Rel_17 ON tbl_gruppe_has_tbl_gruppenzeit (tbl_gruppenzeit_ID);
CREATE TABLE tbl_mitarbeiter_has_tbl_gruppe (
tbl_mitarbeiter_ID INTEGER UNSIGNED NOT NULL ,
tbl_gruppe_ID INTEGER UNSIGNED NOT NULL ,
PRIMARY KEY(tbl_mitarbeiter_ID, tbl_gruppe_ID) ,
INDEX tbl_mitarbeiter_has_tbl_gruppe_FKIndex1(tbl_mitarbeiter_ID) ,
INDEX tbl_mitarbeiter_has_tbl_gruppe_FKIndex2(tbl_gruppe_ID),
FOREIGN KEY(tbl_mitarbeiter_ID)
REFERENCES tbl_mitarbeiter(tbl_mitarbeiter_ID)
ON DELETE NO ACTION
ON UPDATE NO ACTION,
FOREIGN KEY(tbl_gruppe_ID)
REFERENCES tbl_gruppe(tbl_gruppe_ID)
ON DELETE NO ACTION
ON UPDATE NO ACTION)
ENGINE=InnoDB DEFAULT CHARSET=utf8 COLLATE=utf8_general_ci;
CREATE INDEX IFK_rel_ma_magru ON tbl_mitarbeiter_has_tbl_gruppe (tbl_mitarbeiter_ID);
CREATE INDEX IFK_rel_magru_gru ON tbl_mitarbeiter_has_tbl_gruppe (tbl_gruppe_ID);
Wenn ich jetzt folgende Abfrage starte;
Code:
SELECT
gru.tbl_gruppe_name AS Name,
gru.tbl_gruppe_ort AS Ort,
GROUP_CONCAT(CONCAT(gz.tbl_gz_wochentag, ': ', gz.tbl_gz_start, ' - ', ADDTIME(tbl_gz_start, tbl_gz_laenge)) SEPARATOR ' | ') AS Zeit
FROM
tbl_gruppe_has_tbl_gruppenzeit gruzeit
LEFT JOIN tbl_gruppe gru ON gru.tbl_gruppe_ID = gruzeit.tbl_gruppe_ID
LEFT JOIN tbl_gruppenzeit gz ON gz.tbl_gruppenzeit_ID = gruzeit.tbl_gruppenzeit_ID
WHERE
gru.tbl_gruppe_aktiv
GROUP BY
Nam
Erhalte ich eine 'vernünftige' Ausgabe....
ZB so was:

Wenn ich jetzt aber versuche, die Mitarbeiter der Gruppen entsprechend mit einzubinden:
Code:
SELECT
gru.tbl_gruppe_name AS Name,
gru.tbl_gruppe_ort AS Ort,
GROUP_CONCAT(CONCAT(gz.tbl_gz_wochentag, ': ', gz.tbl_gz_start, ' - ', ADDTIME(tbl_gz_start, tbl_gz_laenge)) SEPARATOR ' | ') AS Zeit,
GROUP_CONCAT(CONCAT(ma.tbl_ma_vorname, ' ', ma.tbl_ma_name) SEPARATOR ' | ' ) AS Mitarbeiter
FROM
tbl_gruppe_has_tbl_gruppenzeit gruzeit
LEFT JOIN tbl_gruppe gru ON gru.tbl_gruppe_ID = gruzeit.tbl_gruppe_ID
LEFT JOIN tbl_gruppenzeit gz ON gz.tbl_gruppenzeit_ID = gruzeit.tbl_gruppenzeit_ID,
tbl_mitarbeiter_has_tbl_gruppe madoku
LEFT JOIN tbl_mitarbeiter ma ON ma.tbl_mitarbeiter_ID = madoku.tbl_mitarbeiter_ID
LEFT JOIN tbl_gruppe gru2 ON gru2.tbl_gruppe_ID = madoku.tbl_gruppe_ID
WHERE
gru.tbl_gruppe_aktiv
GROUP BY
Name

Ich hatte erwartet, dass die Mitarbeiter pro Gruppe nur einmal auftauchen, aber das geschieht offensichtlich eben nicht...
Auch ein
Code:
GRPUP BY Name, Mitarbeiter
Woran kann das liegen?
Ich danke euch schon mal für eure Hilfe und das Hineindenken!
Norbert

